
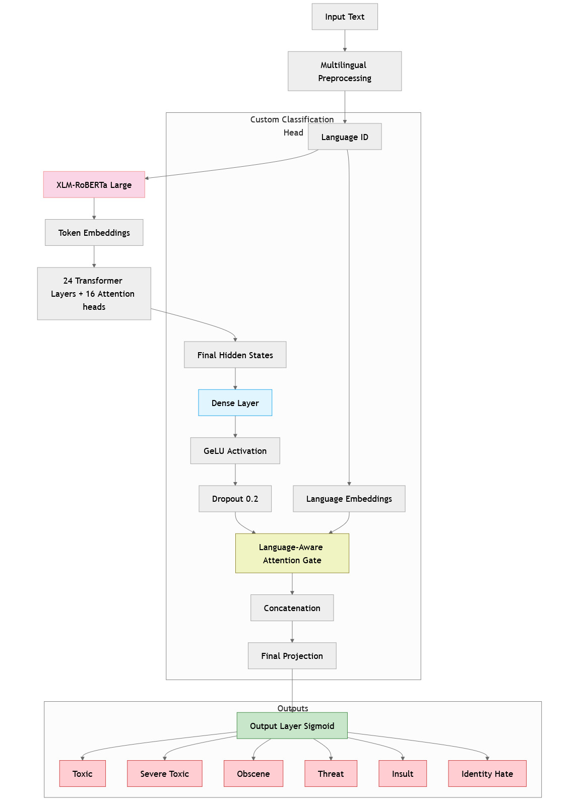
A multilingual toxic comment classification system that can identify toxic content across 7 languages (English, Russian, Turkish, Spanish, French, Italian, Portuguese). The system uses language-aware transformers with custom attention mechanisms and advanced deep learning techniques to accurately classify comments into different toxicity categories.





February 2025 - April 2025
Machine Learning Engineer